全校教职工:
自2019年6月“教职工因私出国(境)”网上审批模块试运行以来,得到了学校各单位和教职工的大力支持与配合,经过流程完善优化后,“教职工因私出国(境)审批”模块决定于2020年1月起正式启用,届时教职工因私出国(境)审批将全部线上办理。现将有关事宜通知如下:
一、办理流程
1.打开学校主页,登录学校信息门户,点击右侧任务栏“一网通平台”。


2.进入“一网通平台”后,点击上侧“人事服务”或“人事处”,找到“教职工因私出国(境)”模块,然后点击“进入服务”。


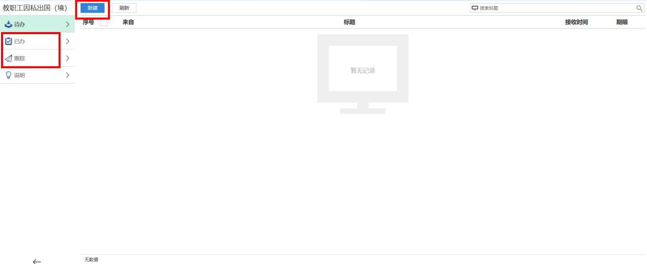
3.进入工作箱后,点击左上角“新建”进入填报页面。根据实际填写内容,填写完毕后点击“办理”,即可提交至所在单位负责人审批,单位负责人审批通过后即提交到人事处审批。教职工可在工作箱的“已办”和“跟踪”栏目下查看已提交事项的办理进度。


4.人事处审批通过后,申请人或被委托人携带申请人校园智能卡到人事处人事服务中心(行远楼424房间,联系电话:66781890)领取办理签证所需材料。派遣职工请到青岛市人力资源管理服务有限公司(青岛市市北区延吉路38号中国青岛人力资源市场706室,联系电话:88918502 何经理)开具。
二、其它事项
1.人事处提供办理签证所需证明的通用模板,如需开具有特殊要求的证明,请将模板转换成word上传至“证明模板上传”处。
2.因私出国(境)原则上安排在学校校历中的节假日,如有特殊原因在工作日出国(境)的,须将原因填写在流程中“确认”按钮下方的空白处,同时到人事处网站下载填写《中国海洋大学请假审批表》由所在单位签署意见后到人事处审批,审批通过后方可出行。
3.2020年1月1日起“教职工因私出国(境)”审批将全部线上办理,不再受理纸质版申请。
4.本流程不适用于学校中层及以上干部因私出国(境),请参考党委组织部网站“服务指南”栏目的《中层及以上干部因私出国(境)审批指南》,党委组织部联系电话:66786185。
三、未尽事宜,请与我们联系。
联系人:管心 於莹莹
联系电话:66781890
电子邮箱:guanxin@ouc.edu.cn yuyingying@ouc.edu.cn
人事处
2019年12月30日

